Follow Techotopia on Twitter

On-line Guides
All Guides
eBook Store
iOS / Android
Linux for Beginners
Office Productivity
Linux Installation
Linux Security
Linux Utilities
Linux Virtualization
Linux Kernel
System/Network Admin
Programming
Scripting Languages
Development Tools
Web Development
GUI Toolkits/Desktop
Databases
Mail Systems
openSolaris
Eclipse Documentation
Techotopia.com
Virtuatopia.com
Answertopia.com

How To Guides
Virtualization
General System Admin
Linux Security
Linux Filesystems
Web Servers
Graphics & Desktop
PC Hardware
Windows
Problem Solutions
Privacy Policy

  




 

 

Eclipse GMF Guide
Previous Page Home Next Page

Tutorial: Supporting Containment of Shapes

Version: 0.1

Date: August 11, 2005

Contents

· Overview

· References

· Introduction
· Supporting containment of shapes
·
Show containment feedback inside the container

· Summary

Overview

[ back to top]

This tutorial provides the reader with the steps to containment of shapes with-in other shapes on the diagram surface.

References

[ back to top]

This tutorial references the following tutoral:

Create a shape

Introduction

[ back to top]

In this tutorial, we will use the Logic Diagram Example to illustrate how to create a circuit shape that can contain other logic elements (i.e. LED, And Gate etc.). To gain familiarity with the Logic Diagram Example, refer to the Logic ExampleGuide.

Supporting containment of shapes
[ back to top]


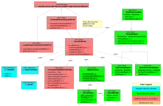
Having shapes contain other shapes is a common scenario that many diagram editors need to handle.  This is seen in the logic example in the Circuit shape.  The top level Circuit shape is added to the palette and diagram surface in the same manner as the LED shape.  The difference is in how the view factory initializes the view on creation.  It is initializes with a sub view that allows for containment with-in the top level view.  To demonstrate this we'll consider how the Circuit shape was added to the Logic example.

Example: Circuit Shape displaying containment

Add entry to the contribution for the palette provider for the Circuit shape

See #Add entries to thecontribution for the palette provider.

Add new View provider entry for the Circuit shape

This mechanism is the same as the LED shape except that we will create a sub view inside the Circuit shape that will store the children views.  It is necessary to encapsulate this within a sub view because we want to have the ability to collapse the sub view to hide the children.

See #Add new View providerentry

In the CircuitViewFactory class we create the notation view for the Circuit and additionally we will create a child that will be the container for views created by the user from the palette with-in the Circuit.

In CircuitViewFactory:

/**

 * @see org.eclipse.gmf.runtime.diagram.ui.internal.view.AbstractNodeView#decorateView(org.eclipse.gmf.runtime.diagram.ui.internal.view.IContainerView,

 *      org.eclipse.core.runtime.IAdaptable, java.lang.String, int, boolean)

 */

protected void decorateView(IContainerView containerView,

              IAdaptable semanticAdapter, String semanticHint, int index,

              boolean persisted) {

       super.decorateView(containerView, semanticAdapter, semanticHint, index,

              persisted);

             

       getViewService().createNodeView(semanticAdapter, this,

                     "LogicCompartment", IView.APPEND); //$NON-NLS-1$

}

Add new EditPart provider entry for the Circuit shape

The controller for this container view is an EditPart called the 'ShapeCompartmentEditPart'.  This EditPart is collapsible and simulates some of the behavior of the root diagram drawing surface.  In the Logic example we override the default 'ShapeCompartmentEditPart' with a class called 'LogicShapeCompartmentEditPart'.  This override is needed to improve the usability of the drag behavior.  By default, the shape compartment allows marquee selection of children with-in its bounds.  However, this makes it difficult to move the top level shape.  We decided to override this behavior to allow for more intuitive drag behavior of the Circuit itself.  To create the 'LogicShapeCompartmentEditPart' create the EditPart provider entry for it with the id 'LogicCompartment' in the LogicEditPartProvider class.

See #Add new EditPart providerentry

To let the circuit contain a subcontainer for the shapecompartment, set the layout manager as ConstrainedToolbarLayout when creating a circuit figure. Otherwise the circuit can not position the contained shape compartment correctly with-in it's bounds.

In CircuitEditPart:

/**

 * Creates a new Circuit Figure and returns it.

 *

 * @return  Figure representing the circuit.

 */

protected NodeFigure createMainFigure() {

       NodeFigure nf =  FigureFactory.createNewCircuit();

       ConstrainedToolbarLayout layout = new ConstrainedToolbarLayout();

       nf.setLayoutManager(layout);

       return nf;

}

Show containment feedback inside the container
[ back to top]

Install a new edit policy 'ContainerHighlightEditPolicy' on CircuitEditPart to highlight circuits when selected. Make ContainerHighlightEditPolicy subclass from ContainerEditPolicy in org.eclipse.gmf.runtime.diagram.ui plug-in. Overwrite 'showTargetFeedback' function in AbstractEditPolicy class.

In ContainerHighlightEditPolicy:

public void showTargetFeedback(Request request){

       if(request.getType().equals(RequestConstants.REQ_MOVE) ||

              request.getType().equals(RequestConstants.REQ_ADD) ||

              request.getType().equals(RequestConstants.REQ_CLONE) ||

              request.getType().equals(RequestConstants.REQ_CONNECTION_START) ||

              request.getType().equals(RequestConstants.REQ_CONNECTION_END) ||

              request.getType().equals(RequestConstants.REQ_CREATE)

       )

       showHighlight();

}


Example: Circuit shape structure

Summary

[ back to top]

In this tutorial, we did the following:

  1. Created container shape
  2. Learned how to display containment feedback when dragging inside container.


Copyright (c) 2000,2005 IBM Corporation and others. All Rights Reserved.




 
 
  Published under the terms of the Eclipse Public License Version 1.0 ("EPL") Design by Interspire